Znajdź zawartość
Wyświetlanie wyników dla tagów 'seo autopilot v2' .
-
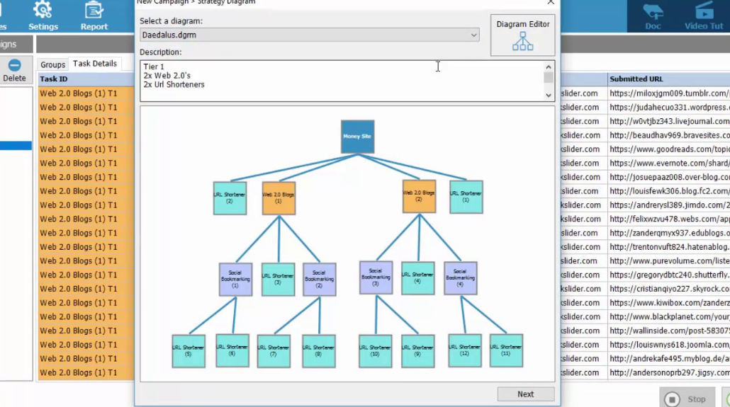
SEO Autopilot to program SEO, dzięki któremu w pełni zautomatyzujesz swoją strategię budowania linków do stron internetowych (choć nie musisz korzystać ze swoich własnych strategii, ponieważ SEO AP udostępnia mnóstwo swoich własnych, mocnych szablonów opracowanych przez ekspertów w dziedzinie pozycjonowania). Jest to konkurencja dla GSA SER, RankerX, SENuke i innych tego typu programów i mówiąc całkowicie obiektywnie - bije je na głowę. Nie korzysta z oklepanych, zajechanych do cna miejscówek. Tworzy wysokiej jakości linki, które mają faktyczny wpływ na Twoje pozycje. Nie wierzysz? Nie musisz, ponieważ możesz skorzystać z tygodniowego triala. Mój przykładowy wynik z SEO AP dla jednego LP, jak widać program działa: Program pochwalić się może dziesiątkami, jeśli nie setkami różnych funkcji. Dla właścicieli licencji dostępna jest zamknięta grupa na Facebooku, na której możesz szybko znaleźć pomoc w rozwiązaniu swojego problemu. Aplikację uruchamiamy na swoim komputerze z Windows lub na VPS wyposażonym w Windowsa. Oto niektóre z funkcji dostępnych w SEO Autopilot: Planowanie kampanii SEO na konkretny dzień i rozkładanie je na X dni Import artykułów z pliku lub poprzez API Możliwość wielokrotnego korzystania z tych samych kont (przydatne przy tworzeniu PBN) Liczne diagramy, zarówno dla początkujących, jak i zaawansowanych Możliwość dopasowywania konkretnego URLa do konkretnego słowa kluczowego w tej samej kampanii 10 różnych rubryk na słowa kluczowe dla zwiększenia dywersyfikacji Możliwość pobierania zdjęć i filmów do postowania na web 2.0 Możliwość wrzucania do artykułów Google Embed Source Tworzenie własnych diagramów i edycja już istniejących Tubo Wizard - nowa funkcja, kreator kampanii krok po kroku Dodatkowo w SEO Autopilot możemy zaimplementować API innych serwisów. Dzięki temu dodatkowo zautomatyzujemy naszą pracę i więcej czasu będziemy mogli poświęcić na szukanie nowych nisz Przykładowe serwisy, które można zintegrować z SEO AP: Colinkri InstantLinkIndexer Speed-Links Indexification 2Captcha ImageTyperz Anti-Captcha XEvil Article Forge SpinRewriter WordAI i jeszcze więcej... Tworzenie kampanii z nowym Turbo Wizard to teraz kwestia kilku minut! Ile kosztuje SEO Autopilot? Pamiętaj, że pierwsze 7 dni to okres TRIAL, za który zapłacisz jedynie $7! Cena bota występuje w trzech wariantach - miesięczna, trzymiesięczna lub licencja dożywotnia. W przypadku licencji miesięcznej płacimy $67 za 30 dni, wersja 3-miesięczna kosztuje 160$ aktualnie, natomiast wersja lifetime kosztować nas będzie $997. Jak szybko zwróci mi się SEO Autopilot? Pytanie dość kontrowersyjne, choć często zadawane - jeśli przyłożysz się do pracy i zapoznasz się z poradnikami dostępnymi zarówno na stronie SEO Autopilot, jak i z tymi dostępnymi (wkrótce) na naszym forum, to jedynym ograniczeniem jest Twoja własna wyobraźnia. Google to potężne źródło ruchu, a zdominowanie TOP 1 pozwoli Ci zarabiać mnóstwo pieniędzy. Sprawdź stronę programu
- 27 odpowiedzi
-
- seo autopilot v2
- seo autopilot
- (i 7 więcej)
